电子竞技数据分析平台的设计与实现毕业论文
2020-02-16 22:21:00
摘 要
当前电子竞技领域正快速的发展中,对电竞产生的庞大数据进行有效的整理和利用,并开发出一个便捷高效的平台,有利用从事相关行业的人员在工作中高效运用其解决难题。有效的规划利用能为参赛者提供更加全面的信息资料,也能为普通玩家提供相关游戏数据作为平时娱乐的参考。职业分析师通过分析数据,从中获得所需。
本系统主要采用eclipse作为开发工具,MySQL作为数据库管理系统来共同完成开发任务。合理运用了框架简化开发难度,在这个系统中主要还是采用了SSH的框架来完成。其中SpringMVC通过策略接口使MVC变成高度可配置的,使其容纳多数视图技术;Spring便于简化Java的开发,其也是通过关键策略完成;而hibernate使得SQL语句得以封装,从对表操作变为对对象操作。
设计和实现一个电子竞技数据分析平台可以从多方面入手,但最主要是分析哪些数据是用户所需要的,从而对症下药。通过研究和分析可知,用户通常需要对游戏数据,赛事数据,战队数据以及比赛数据进行查阅并加以数据统计分析。因此需要对这些数据进行收集整理规范化,这部分数据主要采用了菜单和分页的形式进行展示。最终实现的系统可由超级管理员对整个系统进行管理,从用户的信息和权限,再到各类数据的修改和删除操作,均可完成。在操作过后的数据均能存储到数据库中便于下一次的使用。
本文特色在于:采用了框架简化了开发难度,并结合数据的管理运用,简洁美观地展示了相关数据信息,使功能得以实现,便于用户更好的操作。
关键词:电子竞技;数据;框架;策略
Abstract
In the current rapid development of the e-sports field, the huge data generated by e-sports is effectively collated and utilized, and a convenient and efficient platform has been developed, which is used by people engaged in relevant industries to effectively solve problems in their work.Effective planning and utilization can provide participants with more comprehensive information, and can also provide relevant game data for ordinary players as a reference for ordinary entertainment. The professional analyst gets the information he needs by analyzing the data.
This system mainly uses eclipse as a development tool, and MySQL as a database management system to jointly complete development tasks. Reasonable use of the framework to simplify the development of the difficulty, in this system is mainly used SSH framework to complete. Among them, SpringMVC makes MVC highly configurable through policy interface, which accommodates most view technologies; Spring facilitates the development of Java, which is also done through key strategies; and hibernate makes SQL statements encapsulated from table operations to Object operation.
Designing and implementing an e-sports data analysis platform can start from many aspects, but the most important thing is to analyze which data is needed by the user, so as to solve the problem. Through research and analysis, users usually need to review game data, event data, team data and game data and analyze the data. Therefore, it is necessary to collect and normalize these data. This part of the data is mainly displayed in the form of menus and pagination. The final implemented system can be managed by the super administrator, from the user's information and permissions, to the modification and deletion of various types of data. The data after the operation can be stored in the database for the next use.
The characteristics of this paper are: the use of the framework simplifies the development difficulty, and combined with the management of the data, the relevant data information is presented in a simple and beautiful manner, so that the function can be realized and the user can operate better.
Key Words:E-sports; data; framework; strategy
目录
第1章 绪论 1
1.1 课题研究背景及意义 1
1.2 研究现状分析 1
1.3 论文结构概述 2
第2章 需求分析 3
2.1 系统需求概述 3
2.2 功能需求分析 4
2.3 非功能需求分析 5
2.3.1 用户界面需求 5
2.3.2 产品质量需求 5
2.4 可行性分析 6
第3章 系统设计 7
3.1 系统框架设计 7
3.2 模块设计 7
3.2.1 个人信息管理子模块 7
3.2.2 游戏数据管理子模块 8
3.2.3 赛事数据管理子模块 8
3.2.4 战队数据管理子模块 9
3.2.5 比赛数据管理子模块 9
3.2.6 数据统计分析子模块 10
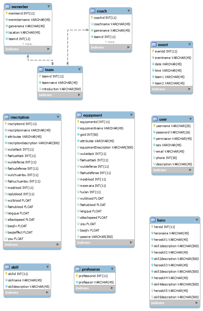
3.3 数据库设计 10
第4章 系统实现 13
4.1 开发技术及系统设计关键技术 13
4.1.1 SpringMVC 13
4.1.2 Hibernate 13
4.1.3 web分页技术 14
4.2 个人信息管理模块 14
4.3 游戏数据管理模块 15
4.3.1 英雄信息获取模块 15
4.3.2 装备信息获取模块 16
4.3.3 铭文信息获取模块 16
4.3.4 技能信息获取模块 17
4.4赛事数据管理模块 18
4.5 战队数据管理模块 19
4.5.1 战队成员管理模块 19
4.5.2 战队教练管理模块 20
4.6过滤器模块 21
第5章 系统测试 22
5.1登录模块 22
5.2 个人信息管理模块 23
5.3 游戏数据管理模块 23
5.4 赛事数据管理模块 24
5.5 战队数据管理模块 24
5.6 测试分析 25
第6章 结束语 26
参考文献 27
致 谢 28
第1章 绪论
1.1 课题研究背景及意义
在快速发展的现代化社会中,电子竞技体育逐渐进入了人们的视野当中,而如何对电竞有一个更好的规划是现在所或缺的,能为往后的参赛者提供更加全面的信息资料进行参考是十分重要的一环。现在电子竞技行业发展迅猛,光2017H1 中国电子竞技市场实际销售收入已达359.9亿元,同比增长了43.2%,客户端电子竞技市场收入保持平稳,而移动电子竞技的发展超乎想象。移动电子竞技游戏市场实际销售收入占比由2016年上半年的35%增长到2017年的65%,已经成为电子竞技市场的主要贡献。[1]移动电子竞技游戏逐步走向成熟,创收能力强。未来两年电竞用户持续增长,移动电竞用户增长速度越来越快。2016年电竞整体用户规模达到 1.7 亿,2016年和2017年大量移动电竞游戏带来的移动电竞用户。电子竞技近年来在全球也快速增长,已成为 PC 端游戏主力。榜单中 PC 游戏市场收入前十的产品中有六款属于电子竞技,占据了接近八成的市场收入。由梁玮的信息共享平台建设策略拓展而知,设计和实现一个电子竞技数据分析平台可以更加有利于电竞的发展,为电竞的进步提供垫脚石。该平台可以提供近些年的电竞比赛的相关数据,对其具体分析,横向对比,制作出使用者需要的相关信息表格,给出智能化的分析以及建议,方便各方人士的使用。此外还提供更全面的功能,将电竞相关的赛事安排,战队的人员管理等。
1.2 研究现状分析
在国内,国家政策正在支持电子竞技产业的发展。2016年4月,国家发改委发布《关于印发促进消费带动转型升级行动方案的通知》中明确指出“开展电子竞技游戏游艺赛事活动。2016年9月,教育部发布的《普通高等学校高等职业教育(专科)专业目录》增补了“电子竞技运动与管理”专业。2016年10月,国务院发布《关于加快发展健康休闲产业的指导意见》提出推动电子竞技项目健康发展,培育相关专业培训市场。加强组织协调和监督管理,在做好知识产权保护和对青少年引导的前提下,以企业为主体,举办全国性或国际性电子竞技游戏游艺赛事活动。”[2]所以电子竞技在国内正在一步步的成长起来。
相比在国外,电子竞技其实已经形成了一种风尚,这是一种低门槛的运动,基本人人都能参与其中。不会像其他的一些运动,对选手有一些要求,从而使人望而却。[3]因此,国外的观念也会比较开放一些,没有那么多的家长认为游戏是荼毒孩子成长的东西,相反家长会认为这同样是一种竞技比赛,可以使孩子充分发挥自己的潜力,并不是说传统体育就是运动了,而是有竞技精神充沛在其中,就是一种运动的体现。同时国外对电子竞技的数据也分析得十分透彻,每个战队几乎都拥有自己的数据分析师,这已经成为了一种职业,所以会很容易在外网上看到数据分析平台的所带来的便捷。[4]这样一体化的平台,可以在赛前亦或是赛后,给观众、选手和教练进行浏览对比,给观众为自己喜爱的电竞进行选择,给选手和教练更好的总结方式,从而不断进步,促进电竞事业的发展。[2]
1.3 论文结构概述
论文主要阐述了如何构建一个电子竞技数据分析平台,通过相关功能去实现数据的有效开发与利用。主要概括了系统的背景环境、开发的需求、总体设计情况和实现的情况等内容。总体情况如下:
摘要:对本篇论文研究的内容有一个大致概述介绍。
第一章:绪论。主要介绍了此次设计的研究背景及意义,对当下的现状作出研究并分析,确定基本内容并简要阐述相关内容。
第二章:需求分析。对整个系统进行分析,确定系统在开发的过程中的系统需求,功能需求,非功能需求以及可行性分析。
第三章:系统设计。主要展示了系统在初期的设计工作,包括了系统的功能模块的设计,数据库的设计以及界面化的设计。
第四章:系统实现。主要叙述了系统各个功能的实现过程,介绍了在实现过程中所采用到的相关技术和开发思想。
第五章:系统测试。对开发完成后的系统进行测试工作,主要完成对系统的界面测试以及功能测试,检测界面和功能模块是否存在异常并解决这些异常情况。
第六章:结束语。总结在系统实现的过程中遇到的相关问题和感受收获。
第2章 需求分析
此次设计主要是依据大量数据构成的一个数据查询分析平台,旨在便于需要用到这些数据进行参考的用户。让他们可以更加直观地看到相关数据,对数据进行横纵对比以便利用这些数据,进一步地发挥自身潜能。而对于管理数据而言,及时更新数据可以保证在快速变化的信息时代,让这些数据不至于滞后而失去其时效性,更加地符合当下社会的发展趋势。也可以争取到更多的关注度,以便平台拥有更好的发展前景。
2.1 系统需求概述
以上是毕业论文大纲或资料介绍,该课题完整毕业论文、开题报告、任务书、程序设计、图纸设计等资料请添加微信获取,微信号:bysjorg。
相关图片展示:









